- Person
- Female
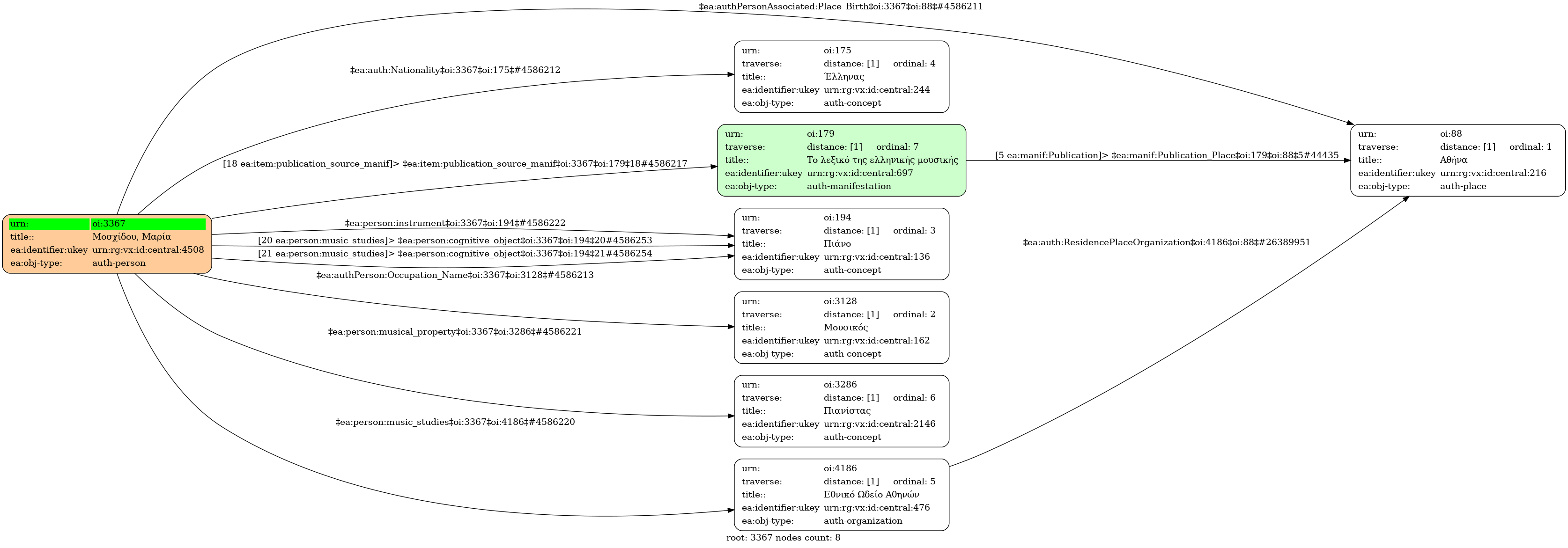
- 1972
- Athens
- Ελληνίδα
- Musician
-
- Guildhall School of Music and Drama [Με υποτροφία του Ιδρύματος Βουδούρη | Διδάσκουσα: Palmer, Caroline] - Studies type: Τυπικές - Cognitive object: Piano
- National Conservatory of Athens (1992) [1ο Βραβείο και Αριστείο Εξαιρετικής Επίδοσης | Διδάσκουσα: Στήνιου, Νίκη] - Studies type: Τυπικές - Music degree: Δίπλωμα επιπέδου ανωτέρας σχολής - Cognitive object: Piano
- Πιανίστα
- Εθνικό Ωδείο Χολαργού | YouTube
- Το λεξικό της ελληνικής μουσικής : από τον Ορφέα έως σήμερα - Αθήνα: Εκδόσεις Γιαλλελής, 1998- , p.623 [τ.5 (Σύγχρονοι Σολίστ Πιάνου)]
- central



