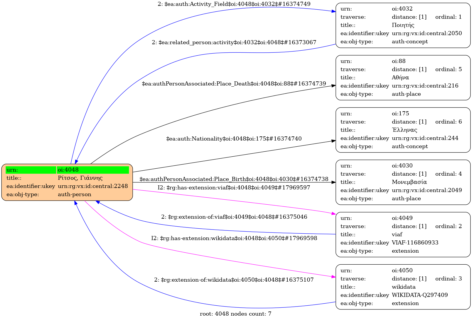
- Person
- Male
- 01 May 1909
- Monemvasia
- 11 November 1990
- Athens
- Greek
- 4032
-
- Q297409 ⟶ Yannis Ritsos
-
- 116860933 ⟶ Ritsos, Giannēs
- central
-
-
Yiannis Ritsos was a Greek poet and communist and an active member of the Greek Resistance during World War II. While he disliked being regarded as a political poet, he has been called "the great poet of the Greek left".
⟶ Wikipedia
-
Wikipedia Import
- Γιάννης Ρίτσος (Greek) | Yannis Ritsos (english)
- Έλληνας ποιητής (Greek) | Greek poet (english)
- Πέτρος Βελιώτης (Greek) | Yiannis Ritsos (english)
- Γιάννης Ρίτσος | Γιάννης Ρίτσος | Yiannis Ritsos
- 01-05-1909 | 00-00-1909
- 11-11-1990 | 00-00-1990


