- Πρόσωπο
- Άνδρας
- 1776
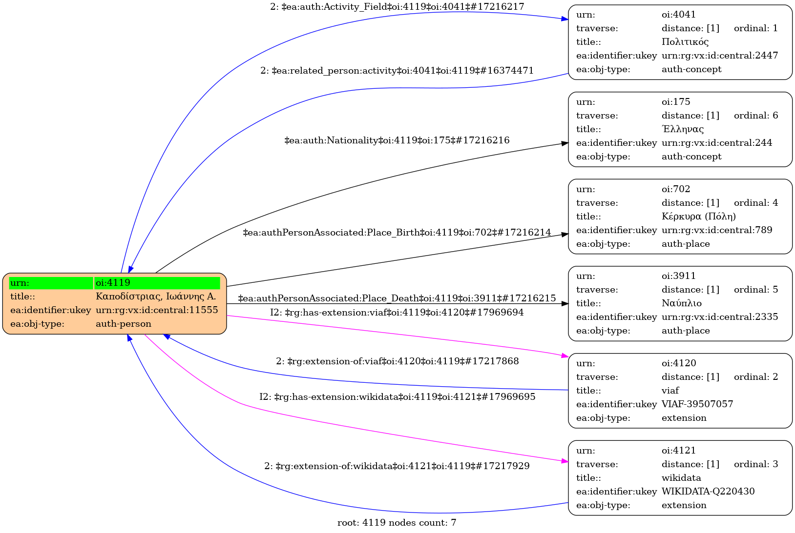
- Κέρκυρα (Πόλη)
- 1831
- Ναύπλιο
- Έλληνας
- 4041
-
- A19972 ⟶ Καποδίστριας, Ιωάννης Α.
-
- Q220430 ⟶ Ioannis Kapodistrias
-
- 39507057 ⟶ Kapodistrias, Iōannēs Antōniou
- central
Wikipedia Import
- Ιωάννης Α. Καποδίστριας (Ελληνική) | Ioannis Kapodistrias (Αγγλική)
- Έλληνας πολιτικός και διπλωμάτης, πρώτος Κυβερνήτης του σύγχρονου ελληνικού κράτους (Ελληνική) | Greek statesman and diplomat (1776–1831) (Αγγλική)
- Κόμης Ιωάννης Αντώνιος Καποδίστριας (Ελληνική) | Ιωάννης Αντωνίου Καποδίστριας (Ελληνική) | Ιωάννης Καποδίστριας (Ελληνική) | Ioannis Antonios Kapodistrias (Αγγλική) | Capo d’Istria (Αγγλική) | Count Ioannis Antonios Kapodistrias (Αγγλική) | John Anthony Capodistrias (Αγγλική) | Count John Anthony Capodistrias (Αγγλική) | Count of Capo d'Istria (Αγγλική)
- Ιωάννης Καποδίστριας | Ιωάννης Καποδίστριας | Ioannis Kapodistrias | Ioannis Kapodistrias
- 10-02-1776 | 11-02-1776 | 00-00-1776
- 27-09-1831 | 09-10-1831



